Com esta implementação você poderá informar as Unidades do Empreendimento que a despesa pertence no título do Contas a Pagar. Além disso você conseguirá verificar qual o total pago e a pagar referente a cada unidade do Empreendimento.
Pré-requisito
Deverá ter cadastrado previamente as Unidades no módulo Comercial/Apoio/Unidades/Cadastro.


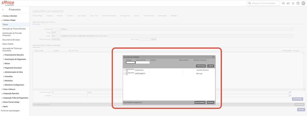
Quando for incluir um novo título do contas a pagar ficará disponível na tela de cadastro a opção de informar a Unidade a que está despesa pertence, conforme imagem abaixo.

Nota! Somente será apresentada as Unidades referentes ao Centro de Custo Cadastrado na Apropriação de Despesa por Centro de Custo, conforme imagem abaixo.


Dentre as opções que você poderá inserir serão: qual o percentual de participação que equivale esta despesa e qual unidade é a principal.
Atenção! Este percentual de participação NÃO será utilizado nos relatórios do Contas a Pagar, pois sempre apresentamos os percentuais das Apropriações Financeiras. Este percentual de participação da unidade somente será usado para o controle comercial, assim como o campo informado Principal.

Após realizada a inclusão destas informações, poderemos utilizá-las como filtros nos nossos principais relatórios, tais como: Contas a Pagar e Contas Pagas.


Dica! Para auxiliar nossos sistemas parceiros, foi criada também a API GET de Unidades do Título, conforme imagens abaixo.


Esperamos que este artigo tenha ajudado!